智能运维工作台
智能运维工作台主要是对运维行为的管理,可以查看资产IP、操作者、登陆的IP地址、登陆的时间、退出的时间、状态、操作。
- 查询
在页面最上方的搜索框中输入想找的资产(可分类筛选)、资产IP、操作者,即可查询。
2.查看详情
点击
按钮,即可查看操作日志,日志详细记录资产IP、状态、操作者、操作者IP、登陆时间、登出时间、操作指令、操作的过程,记录详细,提高回溯效率。
3.风险指令库
点击按钮
即可进入风向指令库界面。
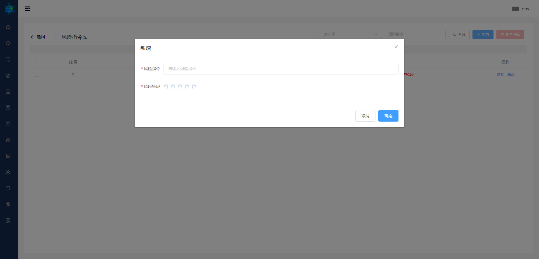
- 新增
点击
按钮,即可新增风险指令,还可选择风险等级。
- 查询
在页面最上方可筛选风险等级、输入风险指令,即可查询风险指令。
- 修改
点击风险指令库界面右侧的修改,即可对风险指令进行修改,可修改风险指令、风险等级。
- 删除
点击风险指令库界面右侧的删除,即可删除该风险指令。
